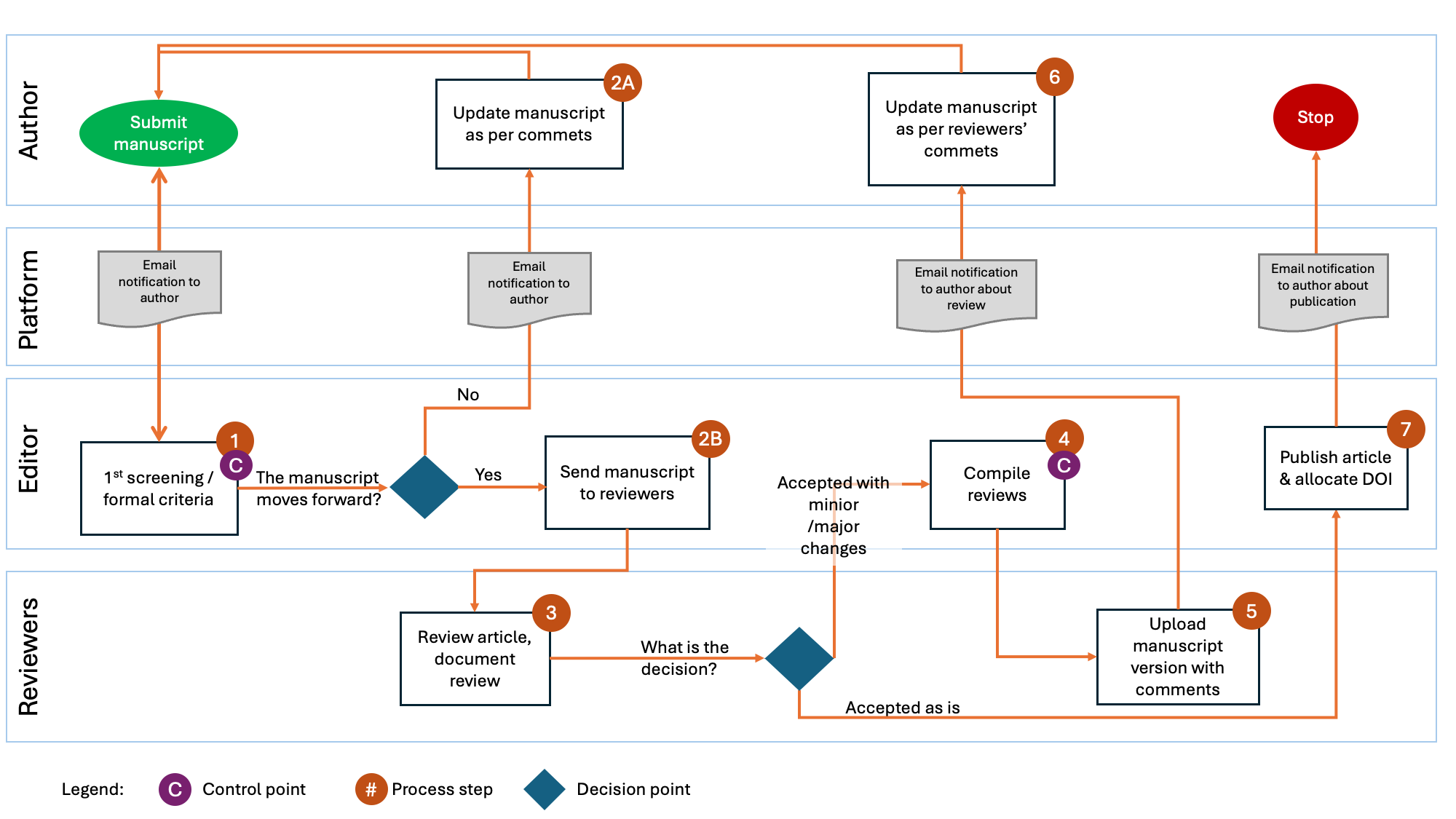
PEER REVIEW PROCESS

🟢 STEP 1 | Submission
Authors submit manuscripts through the online journal system (ThaiJO).
Submitted manuscripts must:
- Not have been previously published or be under consideration elsewhere
- Fully comply with the journal’s formatting and submission guidelines
🟡 STEP 2 | Initial Editorial Screening
The editorial board conducts a preliminary review focusing on the following aspects:
- Alignment with the journal’s aims, scope, and editorial policies
- Manuscript format, citation style, and structural completeness
- Plagiarism screening
Initial screening outcomes:
- Accepted → Proceed to peer review
- Rejected → Returned to the author for revision or declined
⏱ Within 7 days
🟠 STEP 3 | Reviewer Assignment
Appointment of qualified reviewers:
- At least three (3) reviewers are assigned
- Reviewers are selected based on the journal’s five reviewer domains
- Interdisciplinary manuscripts are reviewed by experts from different academic fields
- English-language manuscripts must include at least one reviewer with international publication
experience
⏱ Within 7 days
🔵 STEP 4 | Peer Review
Manuscripts undergo double-blind peer review, evaluating:
- Academic rigor and research methodology
- Originality and scholarly contribution
- Clarity of analysis and discussion
- Appropriateness of language and referencing
⏱ 21–30 days
Review decisions:
1. Accept without revision
2. Accept with minor revision
3. Major revision and resubmission required
4. Reject
🟣 STEP 5 | Author Revision
Manuscript revision by the author:
- Authors must revise the manuscript in accordance with reviewers’ comments
- A Response to Reviewers document must be submitted
- Revised manuscripts must be returned within the specified timeframe
Revision period:
- Minor revision: ⏱ 7–14 days
- Major revision: ⏱ 21–30 days
🔴 STEP 6 | Final Decision
Final evaluation and decision-making:
- The editor reviews the completeness and quality of revisions
- Revised manuscripts may be returned to the original reviewers (for major revisions)
- The editor-in-chief makes the final publication decision
⏱ 7–14 days
🟢 STEP 7 | Copyediting & Publication
Preparation for publication:
- Language editing, formatting, and reference checking
- Article layout and final proofreading
- Online publication according to the scheduled journal issue
⏱ 14–21 days

